0
Skip to Content
PROJECTS
MY WORKFLOWS
GALLERY
CONTACT
Home
Open Menu
Close Menu
PROJECTS
MY WORKFLOWS
GALLERY
CONTACT
Home
Open Menu
Close Menu
PROJECTS
MY WORKFLOWS
GALLERY
CONTACT
Crown
Blender
2024
Strange Tower
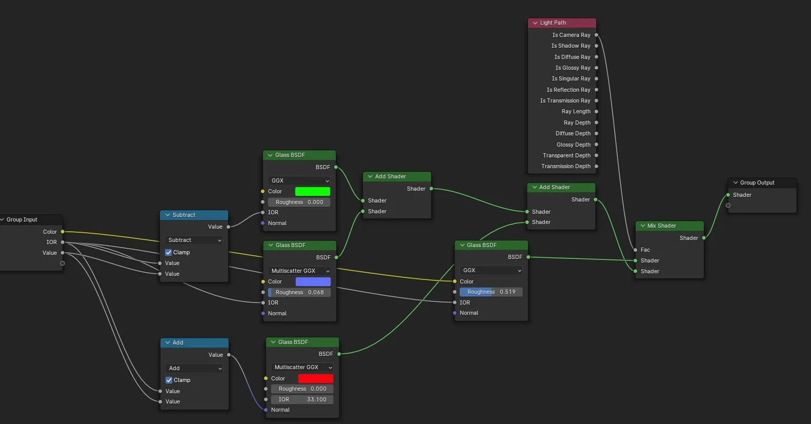
Gem shader graph
Previous
Previous
Six Shooter
Next
Next
Pigeon Tea