0
Skip to Content
PROJECTS
MY WORKFLOWS
GALLERY
CONTACT
Home
Open Menu
Close Menu
PROJECTS
MY WORKFLOWS
GALLERY
CONTACT
Home
Open Menu
Close Menu
PROJECTS
MY WORKFLOWS
GALLERY
CONTACT
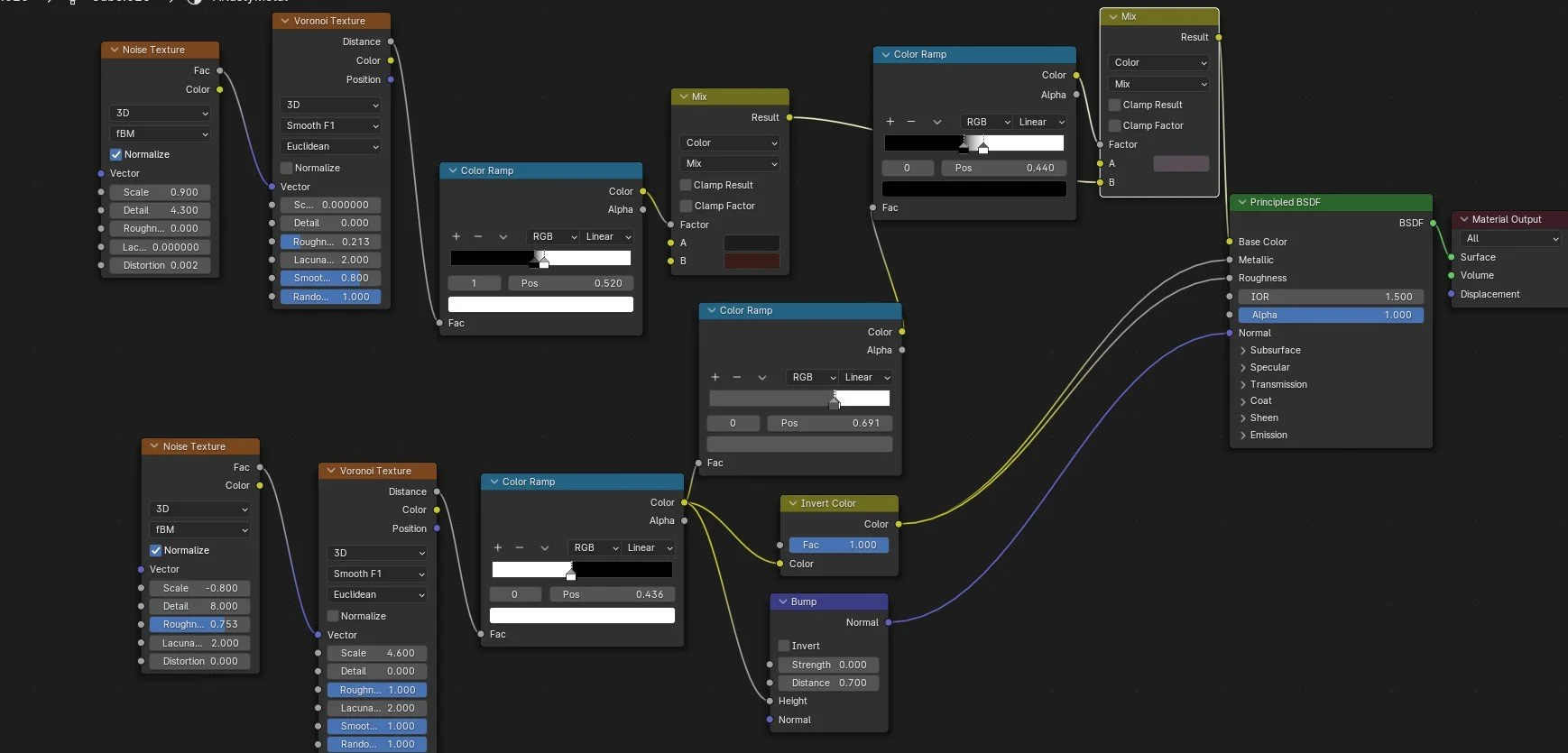
Metal material shader graph
Iron Throne
Blender
2024
Previous
Previous
Animated Tree
Next
Next
Archaeopteryx Sculpt 3D